Document Intelligence + Insurance AI • 2026
Aegis
Research Prototype
Underwriting teams receive messy, multi-format claim packs. The goal is to convert those artifacts into an auditable, typed case summary with linked evidence so reviewers can reason faster and more consistently.
Problem
Scanned PDFs, photos, and dashboard screenshots resist search and comparison, and rarely map cleanly to policy clauses. This creates manual re-keying, fragmented provenance, and variability in how similar cases are assessed.
Approach
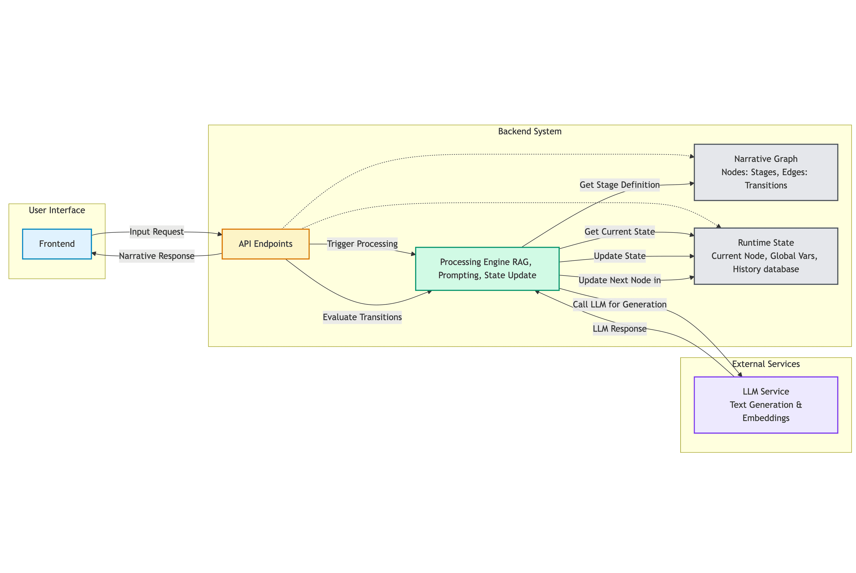
Action: a modular intake pipeline that chains OCR (DeepSeek), visual reasoning (Qwen3‑VL), local retrieval over uploaded artifacts, and a typed report generator. The Next.js app exposes both mock and live paths so the end-to-end flow is reproducible in demos and safe without external credentials.
Impact
- • Produces a structured, citation-rich memo with links back to the original artifacts for auditability.
- • Reduces copy-paste by normalizing extracted facts into a typed schema that downstream tools can consume.
- • Pairs naturally with ParaEval: Aegis extracts and justifies evidence; ParaEval adjudicates formal trigger decisions.




